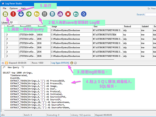
先簡單貼個圖, 當作筆記. 日後再來補完.

參考資料
https://hackmd.io/@Not/LogParserStudio_with_IISLog
(含下載連結)
https://labs.nettitude.com/blog/effectively-analysing-sysmon-logs/
含SQL語法介紹. 但可能要微調一下.
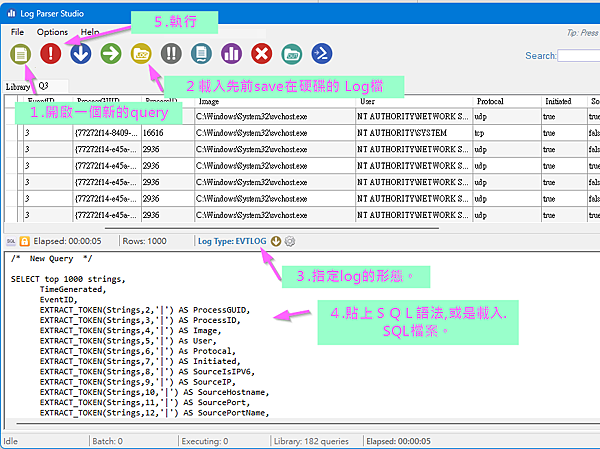
先簡單貼個圖, 當作筆記. 日後再來補完.

參考資料
https://hackmd.io/@Not/LogParserStudio_with_IISLog
(含下載連結)
https://labs.nettitude.com/blog/effectively-analysing-sysmon-logs/
含SQL語法介紹. 但可能要微調一下.
請先 登入 以發表留言。